Payment Methods
Payment Gateway includes the following payment methods:
NeoX wallet
Domestic card/International card
Bank transfer.
1. NeoX Wallet
Customers can pay retailers utilizing QR code payments by simply scanning created QR codes on NeoX App.
2. Domestic card/International card
Local ATM card transactions are handled by NeoX through direct connection with Top 10 Banks in Vietnam and NAPAS.
3. Bank transfer
QR Code payment method using Mobile Banking application applies the latest financial solutions of banks in 2022. Outstanding advantage in transaction costs, helping sellers reduce 80% of transaction processing costs. online payment.
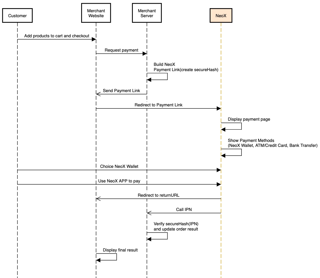
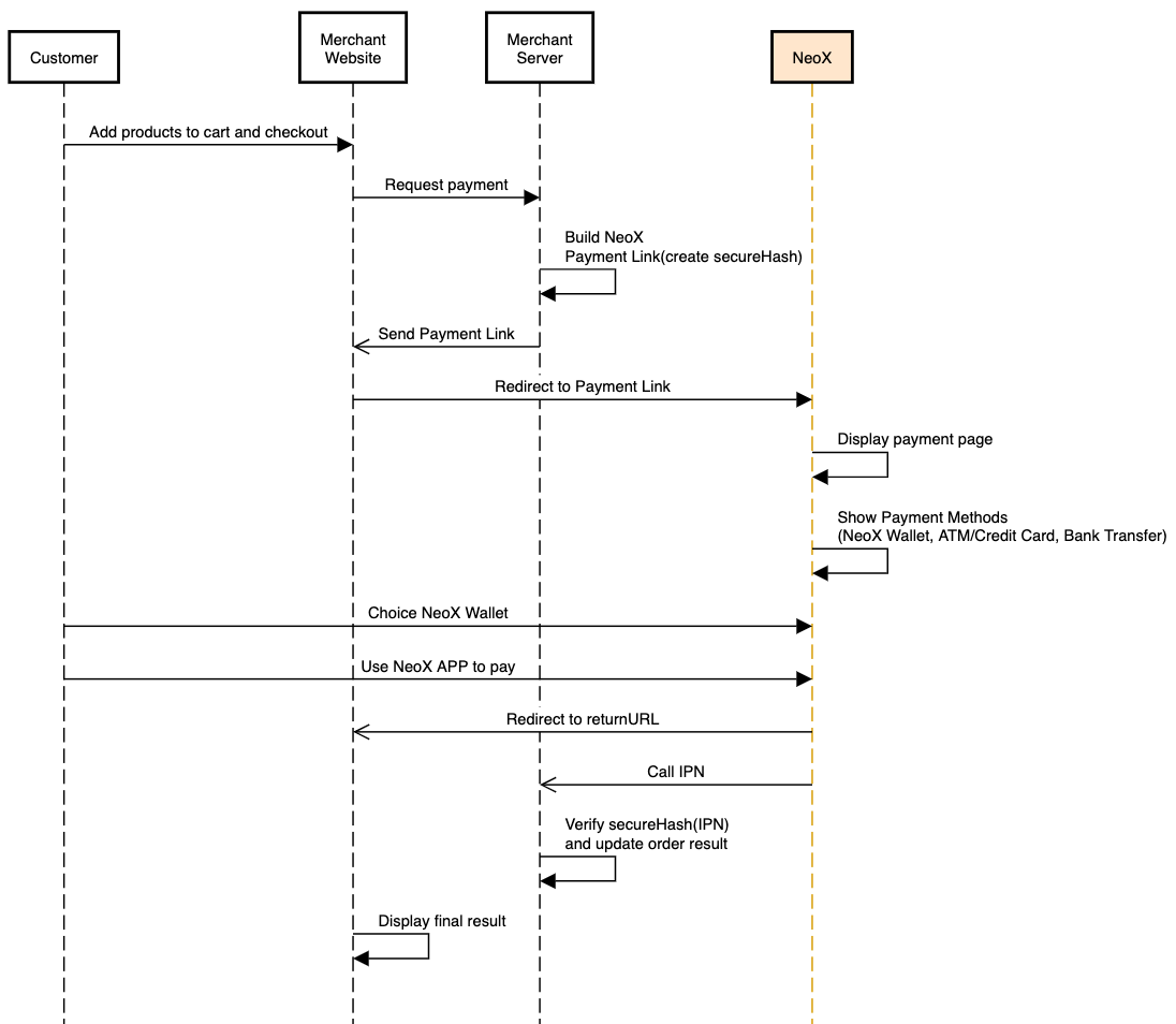
NeoX Wallet
Sequence diagram of payment by NeoX Wallet

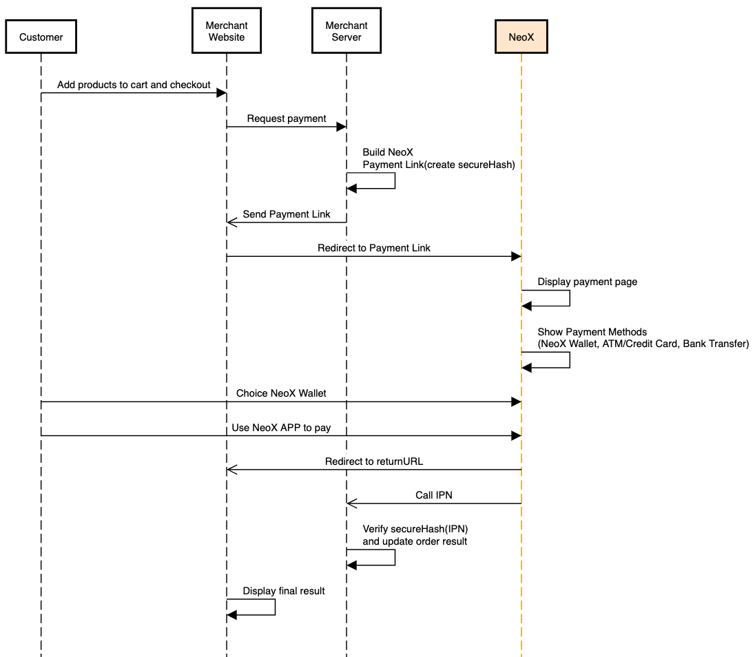
ATM/Credit Card
Sequence diagram of payment by ATM/Credit Card

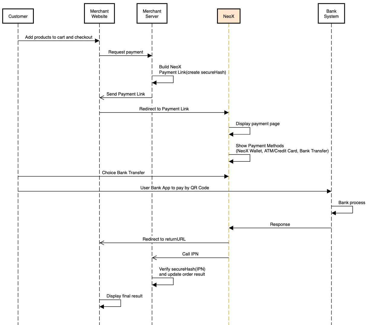
Bank Transfer
Sequence diagram of payment by Bank Transfer

Was this helpful?